New version 0.7.9 is done. Calypso is now hosted on https://github.com/dionisiydk/Calypso.
To load it use following script:
Main improvement is navigation history:
It remembers table selections, browser modes and active tabs. You can switch browser to class hierarchy and go back using shortcut or button.
Another cool feature is across window navigation. When you spawn new browser "go back" command will close this window and focus initial one. "Go forward" in that case will open closed window again. Video below shows it in live:
You can notice that now method editor allows edit protocol and package just in place:
You don't need anymore create protocol in advance and select it. Just type it directly in method editor or choose extending package if you want.
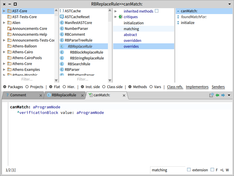
These editors are placed in status bar which can be filled by tools and browser plugins. For example critic plugin shows analysis indication in status bar (look at the bottom of first image).
SUnit plugin is also improved. It extends toolbar of method browser with two buttons. One button runs all tests from method list. Another button runs all failures:
Full browser adds special "failed tests" group which appears when failure exists:
With selected group you can open all tests in method browser by context menu command.
Extra tab with #setUp method is shown when test class is selected. It is suitable tool which provide fast access to setup logic of test case. And you can see test and setup at once:
Now other method groups in pictures:
To load it use following script:
Metacello new baseline: 'Calypso'; repository: 'github://dionisiydk/Calypso'; loadFeel free to fork it and pull requests to dev branch.
Main improvement is navigation history:
It remembers table selections, browser modes and active tabs. You can switch browser to class hierarchy and go back using shortcut or button.
Another cool feature is across window navigation. When you spawn new browser "go back" command will close this window and focus initial one. "Go forward" in that case will open closed window again. Video below shows it in live:
You can notice that now method editor allows edit protocol and package just in place:
You don't need anymore create protocol in advance and select it. Just type it directly in method editor or choose extending package if you want.
These editors are placed in status bar which can be filled by tools and browser plugins. For example critic plugin shows analysis indication in status bar (look at the bottom of first image).
SUnit plugin is also improved. It extends toolbar of method browser with two buttons. One button runs all tests from method list. Another button runs all failures:
Full browser adds special "failed tests" group which appears when failure exists:
With selected group you can open all tests in method browser by context menu command.
Extra tab with #setUp method is shown when test class is selected. It is suitable tool which provide fast access to setup logic of test case. And you can see test and setup at once:
Now other method groups in pictures:
- Abstract methods
- Overridden methods
- Overrides methods
- Methods which should be implemented. They are defined as abstract in superclasses
- Breakpoints
- Deprecated methods
- Critiques. It is most interesting group which collects all problem methods by evaluating critic analysis in background
The next main feature will be scoped refactoring. Idea is to extend current change browser
with scope selection tool in the way similar to method browser:
New change browser is also needed to remove dependency from Nautilus.
Soon we will integrate Calypso in Pharo 7 and removing Nautilus code will be another important task.














Комментариев нет:
Отправить комментарий